بارکد کالا در نرم افزار حسابگر
مدیریت فروشگاههای زنجیرهای کاری مشکل و طاقت فرسا است. در هر فروشگاه مدیران باید به صورت لحظهای از موجودی کالاهای انبار با خبر باشند و فروشندهها باید بتوانند به راحتی، با سرعت و دقت بالا فاکتورها را با حداقل خطا صادر نمایند.
مدیران با استفاده از گزارشات مفید و کاربردی نرم افزار فروشگاهی شرکت شایگان سیستم میتوانند در هر لحظه موجودی انبار را تهیه نمایند و فروشندگان به کمک بارکد کالا میتوانند اقدام به خرید و فروش کالاها نمایند. در ادامه به معرفی بارکد کالا، انواع بارکد و نحوه استفاده از آن در نرمافزار حسابگر توضیح داده میشود که جهت آشنایی با آن میتوانید ویدئوی آموزشی قرار داده شده را مشاهده یا مقاله زیر را مطالعه فرمایید.
بارکد کالا یک شناسه یکتا برای کالا است که با استفاده از آن میتوانید صدور فاکتورها مانند فاکتورهای خرید و فروش، فاکتور فروش سریع، پیش فاکتور و...، حواله و رسید انبار و عملیات انبارگردانی را با سرعت بیشتری انجام دهید. از دیگر امکانات برنامه حسابگر نسخه 9 امکان تعریف بارکد ردیف است. بارکد ردیف شامل کلیه اطلاعات ردیف فاکتور (کد کالا، مقدار، فی و...) است که با استفاده از آن میتوانید ردیف فاکتور را صادر نمایید. به عنوان مثال یک شیرینی فروشی را در نظر بگیرید که سفارشهای مشتری توسط فروشنده در جعبه شیرینی آماده، وزن کشی و قیمت گذاری میشود و یک بارکد توسط ترازو صادر میشود. بارکد صادر شده به مشتری داده میشود تا در بخش صندوق تسویه شود. صندوقدار اطلاعی از محتویات جعبه شیرینی، وزن، قیمت کالا و... ندارد و اطلاعات مربوط به هر جعبه با خواندن بارکد در سیستم نمایش داده میشود. بارکد صادر شده توسط ترازو تحت عنوان بارکد ردیف در نرم افزار حسابداری حسابگر تعریف میشود که در ادامه به تفصیل توضیح داده میشود. برای اختصاص بارکد به کالاها از مسیر اطلاعات پایه > معرفی کالاها > اطلاعات اقلام موجودی را انتخاب یا از کلیدهای ترکیبی Alt+G استفاده کنید.
در فرم باز شده در زبانه اطلاعات کلی بعد از انتخاب کالا بر روی دکمه اصلاح کلیک کنید. در قسمت بارکد، بارکد کالای مورد نظر را وارد نمایید.
توجه داشته باشید که در نرم افزار حسابگر امکان تعریف 21 بارکد برای هر کالا وجود دارد. جهت تعریف بارکدهای دیگر کالا در همین فرم، وارد زبانه "بارکد" شوید و بارکدهای مربوط به کالا را وارد نمایید. بعد از تعیین موارد مورد نظر بر روی دکمه ذخیره کلیک کنید.
همچنین در نرم افزار حسابگر امکان طراحی و چاپ بارکد قرار داده شده است که با استفاده از آن میتوانید بارکدهای تعریف شده در سیستم را چاپ و بر روی محصولات درج نمایید. جهت طراحی گزارش چاپ بارکد میتوانید از امکان طراحی گزارشات استفاده نمایید. بارکد ردیف برای استفاده از بارکد ردیف ابتدا باید قوانین مربوط به آن را تعریف نمایید. برای معرفی قوانین بارکد ردیف از منوی شرایط محیطی > پارامترهای خرید و فروش را انتخاب یا از کلیدهای ترکیبی Ctrl+F8 استفاده نمایید.
در فرم باز شده پارامتر "شماره 75 - تعریف بارکد ردیف" را انتخاب نمایید.
در فرم باز شده میتوانید قوانین مورد نظر برای بارکد را تعریف نمایید. در ادامه هر قسمت از این فرم توضیح داده میشود. فعال: برنامه حسابگر برای شناسایی بارکد ردیف از فیلد فعال استفاده میکند. به عبارت دیگر در این قسمت مشخص میشود که اگر محدوده کاراکترهای وارد شده در فیلدهای "از" و "تا" برابر با فیلد "مقدار 1" بود یعنی این بارکد یک بارکد ردیف است و در غیر این صورت بارکد وارد شده یک بارکد عادی است.
بارکد کالا: در این قسمت، محدوده بارکد کالا با استفاده از فیلدهای "از" و "تا" در بارکد ردیف مشخص میشود.
مقدار 1: در این قسمت، محدوده مقدار 1 کالا با استفاده از فیلدهای "از" و "تا" در بارکد ردیف مشخص میشود. در قسمت ضريب، میتوانيد مشخص کنيد مقدار 1 در بارکد در چه عددی ضرب شود سپس در برنامه ذخيره شود. به عنوان مثال چنانچه در قسمت ضریب عدد 10 را وارد کنید و در هنگام صدور بارکد ردیف چنانچه مقدار خوانده شده به عنوان مقدار 1، کاراکترهای 200 باشد، مقدار وارد شده در ستون مقدار 1، عدد 2000 در نظر گرفته میشود.
فی: در این قسمت، محدوده فی کالا با استفاده از فیلدهای "از" و "تا" در بارکد ردیف مشخص میشود. در قسمت ضريب، میتوانيد مشخص کنيد فی در بارکد در چه عددی ضرب شود سپس در برنامه ذخيره شود. به عنوان مثال چنانچه در قسمت ضریب عدد 1000 را وارد کنید و در هنگام صدور بارکد ردیف چنانچه مقدار خوانده شده به عنوان فی، کاراکترهای 150 باشد، مقدار وارد شده در ستون فی، عدد 150000 در نظر گرفته میشود.
مبلغ: در این قسمت، محدوده مبلغ کالا با استفاده از فیلدهای "از" و "تا" در بارکد ردیف مشخص میشود. در قسمت ضريب، میتوانيد مشخص کنيد مبلغ موجود در بارکد در چه عددی ضرب شود سپس در برنامه ذخيره شود. به عنوان مثال چنانچه در قسمت ضریب عدد 10000 را وارد کنید و در هنگام ثبت بارکد ردیف چنانچه مقدار خوانده شده به عنوان مبلغ، کاراکترهای 18000 باشد، مقدار وارد شده در ستون مبلغ، عدد 180000000 در نظر گرفته میشود.
توجه داشته باشید در صورتی که يکی از فيلدهای فی يا مبلغ را وارد نکنيد برنامه به صورت اتوماتيک فيلد ديگری را با توجه به فیلد وارد شده، محاسبه میکند. فیلد عددی 1: در این قسمت، محدوده فیلد عددی 1 با استفاده از فیلدهای "از" و "تا" در بارکد ردیف مشخص میشود و در قسمت ضريب، میتوانيد ضریب فیلد عددی را وارد نمایید. فيلد عددی 2، مقدار 2، قيمت 2، انبار و توضیح ردیف فاکتور را به همین صورت تکمیل نمایید. نکته: قوانين بارکد رديف بايد در ترازو هم تعريف شود. به عنوان مثال فرض کنید میخواهید بارکد ردیف بر اساس قوانین زیر تعریف کنید: 1- محدوده فیلد فعال دارای 2 کاراکتر و مقدار آن 33 است. 2- بارکد کالا دارای 9 کاراکتر است. 3- مقدار 1 دارای 3 کاراکتر است. 4- فی 1 دارای 4 کاراکتر و دارای ضريب 1000 است. برای تعریف این بارکد ردیف مانند تصویر زیر عمل کنید.
برای خواندن بارکد و بارکد ردیف در فاکتور ابتدا باید ستون مربوط به آنها را در فاکتور اضافه کنید. برای اضافه کردن ستون بارکد به فاکتور، از مسیر شرایط محیطی > پارامترهای خرید و فروش را انتخاب نمایید. در فرم باز شده پارامتر "مدیریت فیلدهای فاکتور" را انتخاب کنید.
در فرم باز شده در قسمت "تمام فیلدهای اضافی" بارکد را در حالت انتخاب قرار دهید سپس بر روی دکمه اضافه کلیک کنید تا فیلد انتخاب شده در ستون "فیلدهای انتخاب شده جهت نمایش" نمایش داده شود.
چنانچه از بارکد ردیف استفاده میکنید برای اضافه کردن ستون بارکد ردیف به فاکتور به همین صورت اقدام کنید.
با استفاده از دکمههای "بالا" ، "پایین" ، "اولین" و "آخرین" میتوانید اولویت فیلدها را تعیین کنید. بعد از تعیین موارد مورد نظر بر روی دکمه تایید کلیک کنید. برای ثبت ردیف فاکتور با استفاده از بارکد در هنگام صدور فاکتور، یک سطر جدید ایجاد کنید سپس در ستون بارکد کلیک کنید و بارکد کالا را وارد نمایید.
برای ثبت ردیف فاکتور با استفاده از بارکد ردیف در هنگام صدور فاکتور، یک سطر جدید ایجاد کنید سپس در ستون بارکد ردیف کلیک کنید و بارکد ردیف کالا را وارد نمایید.
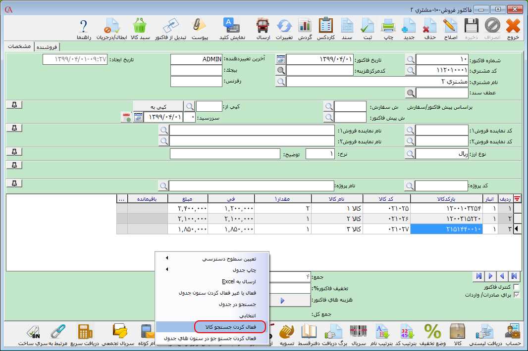
در صورتی که از نرم افزار حسابداری حسابگر نسخه 9 به بالا استفاده میکنید، برای ثبت ردیف فاکتور با استفاده از بارکد کالا و بارکد ردیف کالا در فاکتورها میتوانید از امکان جستجو در کالاها نیز استفاده کنید. برای استفاده از این امکان در جدول فاکتور، کلیک راست کنید و گزینه "فعال کردن جستجو کالا" را انتخاب کنید.
بعد از انتخاب این گزینه در باکس ایجاد شده در پایین فرم میتوانید بارکد یا بارکد ردیف کالاهای خود را وارد نمایید سپس با فشردن دکمه Enter، کالا را به فاکتور اضافه کنید. نحوه خواندن بارکد در فرمهای مربوط به فاکتور خرید، پیش فاکتور و... نیز به همین ترتیب میباشد. توجه داشته باشید از بارکد کالا میتوانید جهت تسریع در انبارگردانی نیز استفاده نمایید.
