گروهبندی سطوح قیمت کالاها
برخی کسب و کارها با توجه به نحوه قیمت گذاری کالاها برای عرضه به مشتریان، نیازمند تعریف سطوح مختلف قیمت هستند.
به عنوان مثال مجموعهای را در نظر بگیرید که مشتریان آن در دو گروه خرده فروش و عمده فروش دسته بندی میشوند و این مجموعه در نظر دارد که برای هر گروه از مشتریان، یک لیست قیمت تعریف نماید. در نرم افزار حسابداری حسابگر نسخه 10 با امکان گروهبندی قیمت کالا ها میتوانید به صورت نامحدود سطوح قیمت برای کالاها تعریف نمایید. جهت آشنایی با نحوه تعریف گروهبندی قیمتها کالاها میتوانید ویدیوی آموزشی قرار داده شده یا مقاله زیر را مشاهده نمایید.
برای معرفی انواع قیمتها در نرم افزار حسابداری حسابگر از منوی اطلاعات پایه > معرفی کالاها > سطوح و گروهبندی قیمت کالا ها > معرفی نوع قیمت کالا را انتخاب کنید.
در فرم باز شده برای معرفی یک نوع قیمت جدید بر روی دکمه جدید کلیک کنید. در قسمت نام نوع قیمت، نام نوع قیمت مورد نظر را وارد نمایید. (برای مثال مطرح شده در ابتدای این مقاله دو نوع قیمت خرده فروشان و عمده فروشان را تعریف کنید.) در قسمت توضیحات، میتوانید توضیحات مرتبط با گروه تعریف شده را وارد کنید سپس بر روی دکمه ذخیره کلیک کنید.
برای تعریف گروهبندی قیمت کالا ها از منوی اطلاعات پایه > معرفی کالاها > سطوح و گروهبندی قیمت کالاها > معرفی گروه بندی قیمت کالا را انتخاب کنید.
به عنوان مثال فرض کنید میخواهید قیمت دی ماه برای فروش کالاها به صورت خرده را تعریف نمایید. در فرم باز شده برای معرفی گروه قیمت جدید بر روی دکمه جدید کلیک کنید. در قسمت گروه بندی قیمت کالا، نام گروه قیمت مورد نظر (قیمت دی ماه) را وارد کنید. در قسمت نوع قیمت، نوع قیمت مورد نظر (خرده فروشان) را انتخاب نمایید. در قسمت بازه تاریخی، بازه تاریخی مورد نظر برای نوع قیمت را تعیین کنید سپس بر روی دکمه ذخیره کلیک کنید. نکته: با استفاده از دکمه جدید نیز میتوانید نوع قیمت مورد نظر را تعریف کنید.
برای جایگذاری قیمت مربوط به هر نوع کالا از منوی اطلاعات پایه > معرفی کالاها > سطوح و گروهبندی قیمت کالاها > جایگذاری قیمت کالا را انتخاب کنید.
در فرم باز شده در قسمت گروه بندی قیمت کالا، گروه قیمت کالا مورد نظر را از لیست گروههای تعریف شده انتخاب کنید. همچنین با انتخاب دکمه جدید میتوانید گروه بندی قیمت جدید در سیستم تعریف نمایید.
برای اضافه کردن کالا به گروه بندی انتخاب شده بر روی دکمه اضافه کردن کالا کلیک کنید.
در قسمت انتخاب کالا، با استفاده از فیلترهای قرار داده شده میتوانید لیست کالاهای مورد نظر را تعیین کنید.
در قسمت محاسبه قیمت، میتوانید نحوه محاسبه این نوع قیمت را تعیین کنید. به عنوان مثال فرض کنید قیمت کالاها برای دی ماه گروه خرده فروشان به این صورت به دست میآید که قیمت سطح 1 کالا باید در عدد 2 ضرب شود سپس با 1/000/000 ریال جمع شود. در قسمت سطح قیمت مبدا، سطح قیمت مبدا را از لیست سطح قیمتها انتخاب کنید سپس محاسبات مورد نظر برای تعیین قیمت کالاهای انتخابی را وارد نمایید. در قسمت تعداد ارقام رند، تعداد ارقام جهت روند کردن قیمت نهایی بعد از محاسبه را وارد نمایید.
بعد از تعیین موارد بر روی دکمه شروع کلیک کنید. در جدول پایین این فرم، قیمت هر کالا با توجه به محاسبه تعیین شده نمایش داده میشود.
برای اختصاص نوع قیمت تعریف شده به حسابها در فرم معرفی حسابها در زبانه اطلاعات جزیی، بعد از انتخاب حساب مورد نظر، در قسمت نوع قیمت بر روی دکمه ذره بین کلیک کنید و از لیست نوع قیمتها، نوع قیمت مرتبط با حساب را انتخاب کنید.
نکته: توجه داشته باشید که نوع قیمتهای تعریف شده را میتوانید به حسابهای تفصیلی شناور نیز اختصاص دهید. برای اختصاص نوع قیمت تعریف شده به حسابهای تفصیلی شناور در فرم معرفی حسابهای تفصیلی شناور در زبانه اطلاعات جزیی، بعد از انتخاب حساب مورد نظر، در قسمت نوع قیمت، نوع قیمت مرتبط با حساب را انتخاب کنید.
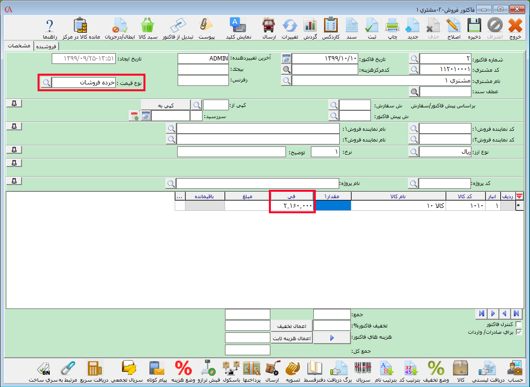
بعد از اختصاص نوع قیمت به حساب، در انواع فاکتور بعد از انتخاب نام مشتری، در قسمت نوع قیمت، نوع قیمت تعیین شده برای حساب نمایش داده میشود. با انتخاب کالا، قیمت تعیین شده برای کالا با توجه به نوع قیمت، به صورت اتوماتیک در ستون فی، نمایش داده میشود.
نکته: توجه داشته باشید که در قسمت نوع قیمت میتوانید نوع قیمت کالا ها را برای فاکتور جاری به صورت دستی تغییر دهید.
